Jarrod Davis - Delphi Developer

Jarrod Davis

This young guy (I think?) is pretty prolifically working away at his own game development framework and tools.
He has posted regularly in the fb group Delphi Developer, and I’ve been trying to get him to give a presentation.

SDLplus - Pascal bindings for SDL and additional libraries in Delphi

These bindings are designed to extend the capabilities of Delphi by enabling the use of SDL along with other valuable libraries. The feature set will be continually expanded to include functionalities that are beneficial for game development projects.

Current Features:

  • Integration of ZipFile support with the SDL_RWops interface

  • Demonstrative example of OGG streaming playback from a ZipFile

Planned Enhancements:

  • Support for PNG and JPG textures

  • Graphical User Interface System

  • Basic Audio Engine Implementation

  • Video Playback Capabilities

  • Additional Features to be Announced

https://github.com/tinyBigGAMES/SDLplus

3 Likes

1 Like

Our friend here has been churning out a ridiculous number of new projects around AI and gaming.

Still trying to get a presentation out of him. :smiley:

Jarrod Davis

🚀 What if your app had its own private virtual drive at runtime?

Introducing VDrive — a lightweight Delphi library that gives your application a personal virtual drive for storing files, DLLs, temp data, and more — without touching the real filesystem.

Main function:

function vdPath(const AFilename: string): string;

🔹 Simply pass in a filename, and get back a fully qualified virtual drive path — recognized by the operating system just like a real physical path. Anything you can do with a normal drive path you can do with your VDrive.

Simple example:

TFile.WriteAllText(vdPath('temp.txt'), 'Hello Virtual Drive!'); Writeln(TFile.ReadAllText(vdPath('temp.txt')));

✔️ Write files
✔️ Load DLLs
✔️ Store temp data
✔️ All inside your app’s own private virtual space!

👉 Would this be something you’d be interested in?
Let’s talk about it. Drop a comment and let me know! 🚀

1 Like

Jarrod Davis

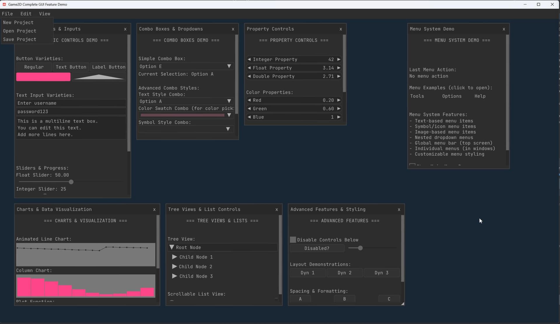
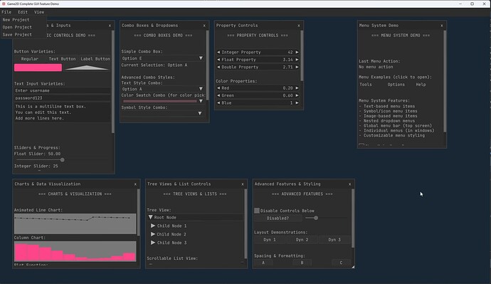
A sneak peek at our immediate mode GUI implementation in progress—everything you need to build game-ready interfaces, right out of the box.

If you haven’t already, be sure to join the Game2D Facebook group to stay up to date and be part of the community : https:// www. facebook. com/groups/game2d